一、如果您已經注冊好了小程序賬號
在【微信】-【授權管理】中點擊【前去授權】

用小程序管理員微信掃描授權碼,點擊授權即可完成授權
二、如果您沒有小程序賬號
第一步:點擊在【微信】-【授權管理】中點擊創建小程序

第二步:選擇【復用公眾號主體快速注冊小程序】選項

如果您沒有認證的公眾號,當然您也可以選擇快速注冊認證小程序,
1、填寫法人姓名、法人微信、企業名稱、企業代碼,點擊確認注冊
2、通過法人&企業主體校驗,平臺向法人微信下發模板消息。法人需在24小時內點擊消息,進行身份證信息與人臉識別信息收集
3、信息收集完畢,驗證通過后,即可創建已認證的小程序
創建完成后跳轉到第五步查看流程
第三步:用授權的公眾號管理員掃描注冊二維碼

第四步:點擊確認注冊即可完成注冊


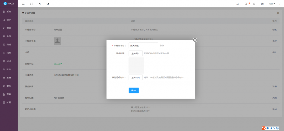
第五步:點擊設置按鈕,設置小程序昵稱、頭像、介紹及服務類目


1、設置小程序名稱,在小程序名稱欄點擊修改,填寫小程序名稱點擊確定即可,如果您的主體為組織機構還需要在營業執照項上傳組織機構代碼證或營業執照;
如果您設置的名稱涉及使用權問題時還需要在其他證明材料中上傳證明材料

2、設置小程序頭像,在小程序頭像欄點擊修改,上傳小程序頭像

3、設置小程序介紹,在介紹欄點擊修改,設置小程序介紹文字

4、設置小程序服務類目,在服務類目一欄點擊詳情,添加服務類目,請按照您的實際類目如實填寫,小程序提交審核時會對服務類目和小程序內容進行審核

第六步:發布小程序,小程序基本信息設置完成后,即可進行編輯小程序界面,上傳產品等操作
小程序內容填充完成之后,在【微信】-【授權管理】進行發布
1、上傳代碼,點擊上傳代碼,即可上傳完成

2、提交審核,點擊提交審核按鈕,選擇服務類目等,點擊確認提交

3、等待微信官方審核通過后,如果您設置了自動發布,小程序即完成上線,如果未設置自動發布,則需要點擊【發布】后完成上線
上線完成后,如需對小程序界面、菜單、內容等信息進行修改,修改后無需再次進行提交審核操作;
如發現小程序內容未改變是因為小程序有一定時間的緩存,需要您在小程序使用記錄中長按并刪除使用記錄后重新進入查看
-
開發微型小程序(微信小程序官方開發)
您好,微信小程序,開發之前必須要完成和注冊認證如果是個人或者小公司想開發微信小程序,也可以找微信認證第三方開發商,比如贏在移動正品科技等1微信小程序注冊 在微信公眾平臺官...
-
互聯網科技創新的新聞稿(互聯網創新創業大賽新聞稿)
1、創新是引領發展的第一動力互聯網科技創新的新聞稿, 科技 是戰勝困難的有力武器,當前,互聯網科技創新的新聞稿我省各類型高 科技 企業,在增強 科技 “硬核”能力的同時,也在不...
-
1.互聯網新聞信息服務(互聯網新聞信息服務什么意思)
第二十七條 互聯網新聞信息服務單位登載發送的新聞信息含有本規定第十九條禁止內容1.互聯網新聞信息服務,或者拒不履行刪除義務的1.互聯網新聞信息服務,由國務院新聞辦公室或...
-
一則互聯網新聞20字(最近的一則新聞20字左右)
13日奧巴馬一則互聯網新聞20字,小區服務,賀湖人隊連續兩年奪冠。 今天我在金陵晚報上看到一則新聞標題是無掌男20載不屈于命練成內畫大師內容是說內畫大師楊國英3歲時左眼長瘤...
-
ktv小程序開發特點(微信小程序訂KTV包廂系統)
1、1可以提供精準核心ktv小程序開發特點的服務 小程序最大的特點就是依附于微信平臺,無需下載,用完就走,而且其功能強大,企業可以提取核心功能,然后通過小程序在微信里進行推廣,讓...
